mirror of
https://github.com/ngfchl/ptools
synced 2023-07-10 13:41:22 +08:00
更新ReadMe文档
This commit is contained in:
15
ReadMe.md
Normal file
15
ReadMe.md
Normal file
@@ -0,0 +1,15 @@
|
||||
# PTools
|
||||
|
||||
[](https://github.com/newpanjing/simpleui)
|
||||
|
||||
> 新搞起来的pt工具,欢迎大家尝试
|
||||
|
||||
> 1\. 很多问题文档里都有答案,安装使用请先详细阅读文档,找不到答案的再问我哈
|
||||
|
||||
> 2\. 还有部分站点明文规定不允许使用自动化工具的,请各位慎用,谨防ban号
|
||||
|
||||

|
||||
|
||||
## 支持目录
|
||||
|
||||
[Support](Support/Support.md "Support")
|
||||
29
Support/PTPP导入/PTPP导入.md
Normal file
29
Support/PTPP导入/PTPP导入.md
Normal file
@@ -0,0 +1,29 @@
|
||||
# PTPP导入
|
||||
|
||||
### 如果最新更新直接使用备份压缩包导入
|
||||
|
||||
PS:如果备份文件中没有cookie.json,请检查如下两处
|
||||
|
||||
1. 备份时备份cookie
|
||||
|
||||

|
||||
|
||||
2. 给予cookie权限
|
||||
|
||||

|
||||
|
||||
3. 打开PTPP助手的参数备份与恢复
|
||||
|
||||

|
||||
|
||||
4. 点击备份会自动下载一个压缩包
|
||||
|
||||

|
||||
|
||||
5. 在左侧菜单中选择:更新与导入=>站点导入,打开界面
|
||||
|
||||

|
||||
|
||||
6. 选择压缩包,点击导入,等待结果返回即可。
|
||||
|
||||

|
||||
27
Support/Support.md
Normal file
27
Support/Support.md
Normal file
@@ -0,0 +1,27 @@
|
||||
# Support
|
||||
|
||||
[主要功能](主要功能/主要功能.md "主要功能")
|
||||
|
||||
[站点支持](站点支持/站点支持.md "站点支持")
|
||||
|
||||
[镜像的运行机制](镜像的运行机制/镜像的运行机制.md "镜像的运行机制")
|
||||
|
||||
[安装PTools](安装PTools/安装PTools.md "安装PTools")
|
||||
|
||||
[登录使用](登录使用/登录使用.md "登录使用")
|
||||
|
||||
[错误处理](错误处理/错误处理.md "错误处理")
|
||||
|
||||
[联系我](联系我/联系我.md "联系我")
|
||||
|
||||
[PTPP导入](PTPP导入/PTPP导入.md "PTPP导入")
|
||||
|
||||
[百度OCR识别](百度OCR识别/百度OCR识别.md "百度OCR识别")
|
||||
|
||||
[自行适配](自行适配/自行适配.md "自行适配")
|
||||
|
||||
[通知](通知/通知.md "通知")
|
||||
|
||||
[功能开发](功能开发/功能开发.md "功能开发")
|
||||
|
||||
[更新日志](更新日志/更新日志.md "更新日志")
|
||||
15
Support/主要功能/主要功能.md
Normal file
15
Support/主要功能/主要功能.md
Normal file
@@ -0,0 +1,15 @@
|
||||
# 主要功能
|
||||
|
||||
1. 自动签到
|
||||
|
||||
2. 自动刷新个人数据
|
||||
|
||||
3. 自动拉取站点首页促销种子
|
||||
|
||||
4. 可以自定义自动任务,内置定时任务,7小时一次签到,6小时一次抓取个人数据,2小时拉取一次最新种子,可以更改执行频率,但是不支持直接更改具体执行时间,支持corn表达式
|
||||
|
||||
5. 允许推送种子到下载器,支持QB和TR,但QB仅支持推送,目前不支持与种子关联 2022/9/18, 5:01 下午
|
||||
|
||||
6. 支持使用ptpp的备份文件导入站点
|
||||
|
||||
提醒,其他自动任务目前为空壳,请勿使用
|
||||
67
Support/功能开发/功能开发.md
Normal file
67
Support/功能开发/功能开发.md
Normal file
@@ -0,0 +1,67 @@
|
||||
# 功能开发
|
||||
|
||||
* [x] Ptpp导入:支持使用ptpp备份文件导入,已存在的站点更新cookies,未添加的支持的站点导入后自动获取UID与passkey,不支持的站点跳过,,目前进度已完成,暂时只支持np架构站点。
|
||||
|
||||
* [x] web界面操作更新
|
||||
|
||||
* [x] 自动获取更新记录
|
||||
|
||||
* [x] web界面操作容器重启
|
||||
|
||||
* [x] 重启容器自动更新,通过git实现 2022.08.22
|
||||
|
||||
* [x] 天空签到验证码支持
|
||||
|
||||
* [x] 加入时魔
|
||||
|
||||
* [x] 优化微信通知内容
|
||||
|
||||
* [x] 增加数据导入导出功能
|
||||
|
||||
* [x] 增加pushdeer,bark,wxPusher等通知方式
|
||||
|
||||
* [x] 调整为数据库缓存,去除redis,减小容器体积
|
||||
|
||||
* [x] 库安装调整为容器启动时安装,目的,减小容器体积
|
||||
|
||||
* [x] 支持多种通知方式,企业微信,wxPusher,pushdeer,bark
|
||||
|
||||
* [ ] 支持本地ocr,不稳定暂时取消?再测试一天
|
||||
|
||||
* [x] 统一信息返回格式为code,msg,data 8.21
|
||||
|
||||
* [x] Ocr识别需自行配置百度api授权:个人api授权每个月只有1000次,撑不住 8.21
|
||||
|
||||
* [ ] 增加代理服务器设置
|
||||
|
||||
* [x] 我的站点要展示最新数据
|
||||
|
||||
* [x] 我的站点增加做种体积字段:8.19
|
||||
|
||||
* [x] 点开我的站点要能看到本站历次抓取的信息
|
||||
|
||||
* [ ] 历次数据用于展示图表📊
|
||||
|
||||
* [x] 我的数据一栏如果可以直接隐藏
|
||||
|
||||
* [x] 文件大小获取到字节,以数字存储,便于计算
|
||||
|
||||
* [ ] Socket或rpc展示所有下载任务,通过hash与种子关联,点击任务可展示种子详情
|
||||
|
||||
* [x] 内置定时任务,7小时一次签到,6小时一次抓取个人数据,
|
||||
|
||||
* [x] 2小时拉取一次最新种子,
|
||||
|
||||
* [ ] 拉取一次种子hash
|
||||
|
||||
* [ ] 辅种想法: 文件名,文件数量,文件大小,文件结构,HASH
|
||||
|
||||
* [ ] 仅支持Qbittorrent下载器,保证系统流畅性,支持同一服务器上的下载器信息合并统计(种子、下载、上传、剩余空间等等)
|
||||
|
||||
* [ ] 下载器自动分配: 支持多个下载器,支持下载器分类,刷流与保种,每次推送获取下载器参数,根据当前网络占用,包括上下行,剩余空间足够的情况下优先选择网络占用低的服务器上的下载器,采用nginx负载均衡?随机算法,权重随机,轮询,权重轮询...
|
||||
|
||||
* [ ] 把一些规则抽象为一种算法后封装为公用的类后面扩展起来容易
|
||||
|
||||
* [x] 拉取个人信息返回值判断存在问题:好大HDArea 信息更新失败!原因:False
|
||||
|
||||
* [x] 通知太多,能否合并?合并成功,一个任务一次只通知一条,失败信息置顶显示
|
||||
BIN
Support/安装PTools/image/image_5F1hXc3BXy.png
Normal file
BIN
Support/安装PTools/image/image_5F1hXc3BXy.png
Normal file
Binary file not shown.
|
After Width: | Height: | Size: 334 KiB |
BIN
Support/安装PTools/image/image_P7N-1Vu-xU.png
Normal file
BIN
Support/安装PTools/image/image_P7N-1Vu-xU.png
Normal file
Binary file not shown.
|
After Width: | Height: | Size: 215 KiB |
BIN
Support/安装PTools/image/image_RWkIUVQe72.png
Normal file
BIN
Support/安装PTools/image/image_RWkIUVQe72.png
Normal file
Binary file not shown.
|
After Width: | Height: | Size: 212 KiB |
BIN
Support/安装PTools/image/image_phW8uGhhQg.png
Normal file
BIN
Support/安装PTools/image/image_phW8uGhhQg.png
Normal file
Binary file not shown.
|
After Width: | Height: | Size: 54 KiB |
BIN
Support/安装PTools/image/image_yOFj7rvJfJ.png
Normal file
BIN
Support/安装PTools/image/image_yOFj7rvJfJ.png
Normal file
Binary file not shown.
|
After Width: | Height: | Size: 181 KiB |
131
Support/安装PTools/安装PTools.md
Normal file
131
Support/安装PTools/安装PTools.md
Normal file
@@ -0,0 +1,131 @@
|
||||
# 安装PTools
|
||||
|
||||
### 命令行安装
|
||||
|
||||
```bash
|
||||
# -v 本地路径:容器路径,下面的是数据库路径/var/www/html/ptools/db,后面不能改
|
||||
# -v docker、docker.sock 映射,用于实现点击页面按钮重启容器更新代码,:前的路径需要根据使劲情况更改,获取路径命令:`which docker`
|
||||
# -p 端口映射,本地端口:容器端口,后面不能改
|
||||
# -e 设置环境变量,这里用于配置工具登录账号和密码,可以删掉不写,会有默认值,在登录一项有写,登录之后都可以修改
|
||||
# DJANGO_SUPERUSER_USERNAME:用户名
|
||||
# DJANGO_SUPERUSER_EMAIL 邮箱
|
||||
# DJANGO_SUPERUSER_PASSWORD:密码
|
||||
# DJANGO_WEB_PORT:自定义容器内部端口,用户HOST网络模式,一般不需要使用
|
||||
|
||||
# 最简单的部署
|
||||
docker run -d \
|
||||
-v /your-path/db:/var/www/html/ptools/db \
|
||||
-p 8001:8000 \
|
||||
ngfchl/ptools
|
||||
# 直接自定义用户名密码
|
||||
docker run -d \
|
||||
-v /your-path/db:/var/www/html/ptools/db \
|
||||
-p 8001:8000 \
|
||||
-e DJANGO_SUPERUSER_USERNAME=admin \
|
||||
-e DJANGO_SUPERUSER_EMAIL=example@example.com \
|
||||
-e DJANGO_SUPERUSER_PASSWORD=adminadmin \
|
||||
ngfchl/ptools
|
||||
|
||||
# 映射docker路径,实现容器内直接重启本容器,需要使用 which docker 自行查找docker路径
|
||||
docker run -d \
|
||||
-v /your-path/db:/var/www/html/ptools/db \
|
||||
-v /var/run/docker.sock:/var/run/docker.sock \
|
||||
-v /usr/bin/docker:/usr/bin/docker \
|
||||
-p 8001:8000 \
|
||||
--name=ptools \
|
||||
ngfchl/ptools
|
||||
# 宝塔
|
||||
docker run -itd -v /www/wwwroot/ptools/db:/var/www/html/ptools/db -v /var/run/docker.sock:/var/run/docker.sock -v /usr/bin/docker:/usr/bin/docker -p 8001:8000 --name=ptools ngfchl/ptools
|
||||
# 群晖,群晖一定不要在root模式下搞,要使用sudo命令执行
|
||||
sudo docker run -itd -v /volume1/docker/ptools/db:/var/www/html/ptools/db -v /var/run/docker.sock:/var/run/docker.sock -v /usr/local/bin/docker:/usr/bin/docker -p 8001:8000 --name=ptools ngfchl/ptools
|
||||
```
|
||||
|
||||
### 群晖安装
|
||||
|
||||
1. 下载镜像:ngfchl/ptools
|
||||
|
||||

|
||||
|
||||
2. 下载成功,点击启动
|
||||
|
||||

|
||||
|
||||
3. 配置容器,提前准备好文件夹,我的路径:volume1/docker/ptools
|
||||
|
||||

|
||||
|
||||
4. 选择网络,默认就好,不需要用host模式,但是,如果你的网络环境比较差,或者需要使用IP V6,那你最好使用HOST模式,连接性更好,并且与主机共享V6地址
|
||||
|
||||

|
||||
|
||||
5. 取好名字,开启自动重启
|
||||
|
||||

|
||||
|
||||
6. 打开高级设置,环境变量里面设置这三项就可以了,如果你使用host模式,而且端口8000与其他应用有冲突,可以修改最下方的WEB\_PORT为你喜欢的端口,保存,下一步
|
||||
|
||||

|
||||
|
||||
7. 配置访问端口,这里填上你喜欢的端口,host模式无需配置,未修改环境变量就是8000,修改了就是你修改的值,
|
||||
|
||||

|
||||
|
||||
8. 映射数据库文件夹,选择你想保存的文件夹,然后填上容器内部的路径:/var/www/html/ptools/db,这个路径是固定的,当然如果你懂docker,你看着搞就行
|
||||
|
||||

|
||||
|
||||

|
||||
|
||||
9. 下一步,完成启动容器,在容器状态中就可以查看日志了,也可以在终端机查看实时日志
|
||||
|
||||

|
||||
|
||||

|
||||
|
||||
10. 等待系统提示如下信息,就启动完成了!玩得开心
|
||||
|
||||

|
||||
|
||||
### 极空间安装
|
||||
|
||||
1. 搜索并下载镜像
|
||||
|
||||

|
||||
|
||||
2. 设置并启动容器
|
||||
|
||||
1. 基本设置
|
||||
|
||||

|
||||
|
||||
2\. 映射文件夹,装载路径必须为:`/var/www/html/db` ,不可更改
|
||||
|
||||

|
||||
|
||||
3\. 端口映射,本地端口看你喜欢,容器端口必须为8000,如果你使用HOST模式,这一步无需映射
|
||||
|
||||

|
||||
|
||||
4\. 环境变量设置,默认可以不用设置,但是如果你使用HOST模式,需要更改端口,可以在这里修改环境变量` DJANGO_WEB_PORT `为你喜欢的端口
|
||||
|
||||

|
||||
|
||||
3. 其他选项无需更改,保存启动,访问你配置的端口即可。
|
||||
|
||||
### UNRAID模板使用
|
||||
|
||||
1. 文件地址:[https://gitee.com/ngfchl/ptools/tree/master/docker\_templates](https://gitee.com/ngfchl/ptools/tree/master/docker_templates "https://gitee.com/ngfchl/ptools/tree/master/docker_templates")
|
||||
|
||||
2. 下载文件后,导入到unraid的/root/.docker/templates-user目录下(工具为:finalshell)
|
||||
|
||||

|
||||
|
||||
3. 然后在创建容器是就可以使用模板创建了
|
||||
|
||||

|
||||
|
||||
4. 根据需要修改自己的参数
|
||||
|
||||

|
||||
|
||||
5. 应用,安装完毕。
|
||||
133
Support/更新日志/更新日志.md
Normal file
133
Support/更新日志/更新日志.md
Normal file
@@ -0,0 +1,133 @@
|
||||
# 更新日志
|
||||
|
||||
### 2022.09.18
|
||||
|
||||
> 更换表格组件未U-Table,解决单页数据超过500条时浏览器卡顿的问题 2022/9/18, 11:27 下午
|
||||
|
||||
> 调整页面,每5秒刷新一次数据,下一步搞可暂停刷新,来操作数据 昨天 12:03 上午
|
||||
|
||||
> 添加页面刷新数据间隔功能,可根据需要调整,也可以停止刷新,默认刷新10S一次
|
||||
|
||||
> 调整数据库事务,增加写入效率
|
||||
|
||||
> 更新邀请资格默认规则
|
||||
|
||||
> 优化docker体积与启动流程
|
||||
|
||||
> 更新促销种子获取规则
|
||||
|
||||
> 增加站点支持:憨憨-签到-数据-种子
|
||||
|
||||
### 2022.09.18
|
||||
|
||||
> 去除非免费种子的抓取 2022/9/18, 2:06 下午
|
||||
|
||||
> 测试发送网站原消息内容 2022/9/18, 5:00 下午
|
||||
|
||||
> 允许推送种子到下载器,支持QB和TR,但QB仅支持推送,目前不支持与种子关联 2022/9/18, 5:01 下午
|
||||
|
||||
> 任务管理继续进行中,优化加载速度到3-5秒,双击表格可弹出详情页(详情页还未优化) 2022/9/18, 5:32 下午
|
||||
|
||||
### 2022.09.17
|
||||
|
||||
> 优化无Passkey导入时的返回提示,详情可以查看docker日志或F12查看浏览器终端日志
|
||||
|
||||
> 前后端交互添加gzip压缩加速
|
||||
|
||||
> 开始测试下载器管理0.0.1,已可获取下载任务,但是加载速度稍慢,550条任务加载时间在15-20秒
|
||||
|
||||
### 2022.09.16
|
||||
|
||||
> 调整Passkey为非必填项
|
||||
|
||||
> 导入时若无Passkey,则会自动获取一次,获取成功继续保存,获取失败会在消息中有提醒
|
||||
|
||||
> 更新观众和U2获取PASSKEY规则,更新南洋规则
|
||||
|
||||
### 2022.09.15
|
||||
|
||||
> 更新杜比、蚂蚁、明教、芒果部分规则
|
||||
|
||||
> 更新月月、吐鲁番、猪猪、Kame等站部分规则
|
||||
|
||||
### 2022.09.14
|
||||
|
||||
> 优化导入,减少因为导入而覆盖的数据
|
||||
|
||||
> 优化我的站点信息展示,修改列表方式,只显示最近半个月的数据
|
||||
|
||||
### 2022.09.13
|
||||
|
||||
> 优化导入功能,直接使用ptpp备份压缩包导入,可解析数据包括cookie,UID以及过往数据
|
||||
|
||||
> 优化重启功能
|
||||
|
||||
### 2022.09.10
|
||||
|
||||
> 增加重磅功能:支持使用ptpp的备份文件导入站点
|
||||
|
||||
> 优化自动和手动拉取个人数据时上传量下载量的显示,默认字节转化为GB、TB
|
||||
|
||||
### 2022.09.05
|
||||
|
||||
> 更新CarPT、MT、红豆饭部分规则
|
||||
|
||||
> 增加短消息提醒功能,检测到消息直接发送通知到手机
|
||||
|
||||
### 2022.09.02
|
||||
|
||||
> 增加月月个人数据与拉取种子支持,修复红豆饭、carpt等站点规则
|
||||
|
||||
> 修复调用百度OCR出校不停调用API耗完免费次数的bug
|
||||
|
||||
> 增加分享率警告,获取个人数据是发现分享率低于1的,发送分享率警告通知
|
||||
|
||||
> 增加签到返回信息字段,保存每天的签到信息
|
||||
|
||||
### 2022.09.01
|
||||
|
||||
> 更新白兔、城市、艾薇、老师部分规则,解决因为获取注册时间、最近活动时间导致的错误
|
||||
|
||||
> 优化个人数据获取逻辑,时魔获取失败是置为0,防止因此导致其他信息保存失败
|
||||
|
||||
### 2022.08.31
|
||||
|
||||
> 根据反馈在我的站点页面隐藏用户id,并调整部分字段
|
||||
|
||||
> 添加unraid下的docker模板,可自行到gitee下载 [https://gitee.com/ngfchl/ptools/raw/master/docker\_templates/my-ptools.xml](https://gitee.com/ngfchl/ptools/raw/master/docker_templates/my-ptools.xml "https://gitee.com/ngfchl/ptools/raw/master/docker_templates/my-ptools.xml")
|
||||
|
||||
> 增加TTG签到
|
||||
|
||||
### 2022.08.30
|
||||
|
||||
> 优化更新逻辑,独立规则更新,增加更新操作提示
|
||||
|
||||
> 因为微信接收企业微信消息不支持markdown格式,故改为text模式发送,只能显示markdown源码
|
||||
|
||||
### 2022.08.28
|
||||
|
||||
> 优化重启功能,自动获取容器ID,不在需要设置环境变量,降低部署难度
|
||||
|
||||
> 优化白兔、1PT、老师站点部分规则
|
||||
|
||||
## 2022.08.24 发布PTools1.0版本
|
||||
|
||||
1. 支持站点列表附后
|
||||
|
||||
2. 支持多站签到,支持天空验证码签到
|
||||
|
||||
3. 支持拉取多站个人数据信息
|
||||
|
||||
4. 支持多站拉取首页种子信息
|
||||
|
||||
5. 支持企业微信、WxPusher、PushDeer、Bark通知
|
||||
|
||||
6. 支持定时任务
|
||||
|
||||
7. 支持自动签到,默认一天签到三次,每七小时签到一次,保留签到状态,已签到的不会重复签到
|
||||
|
||||
8. 支持自动拉取个人数据,默认五个小时拉取一次
|
||||
|
||||
9. 支持自动拉取首页促销种子,默认五个小时拉取一次
|
||||
|
||||
10. 提供一份NP架构站点通用配置,未适配站点可以通过XPATH自行适配
|
||||
9
Support/登录使用/登录使用.md
Normal file
9
Support/登录使用/登录使用.md
Normal file
@@ -0,0 +1,9 @@
|
||||
# 登录使用
|
||||
|
||||
> 📌默认密码如下,可以在环境变量中自行设置登录账号密码,也可以不设置用户名密码,登录之后自行更改
|
||||
|
||||
默认端口:8000
|
||||
|
||||
默认用户名:admin
|
||||
|
||||
默认 密码:adminadmin
|
||||
13
Support/百度OCR识别/百度OCR识别.md
Normal file
13
Support/百度OCR识别/百度OCR识别.md
Normal file
@@ -0,0 +1,13 @@
|
||||
# 百度OCR识别
|
||||
|
||||
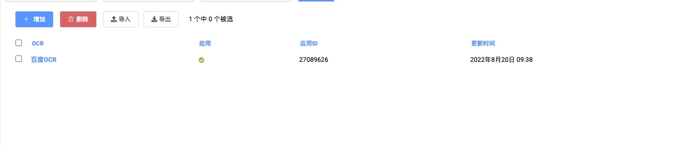
1. 在`计划任务`中打开`OCR识别`
|
||||
|
||||

|
||||
|
||||
2. 点击增加按钮
|
||||
|
||||

|
||||
|
||||
3. 按要求填入百度OCR识别指定信息并启用,即可使用签到OCR识别
|
||||
|
||||

|
||||
63
Support/站点支持/站点支持.md
Normal file
63
Support/站点支持/站点支持.md
Normal file
@@ -0,0 +1,63 @@
|
||||
# 站点支持
|
||||
|
||||
#### 部分数据为网友自行测试,可能存在误差,不过最终都会一一支持的
|
||||
|
||||
| **序号** | **站点** | **获取种子** | **签到** | **个人数据** | **HASH** | **手动推送** | **自动刷流** | **PTPP导入** | **备注** |
|
||||
| ------ | ------- | -------- | ------ | -------- | -------- | -------- | -------- | ---------- | -------------- |
|
||||
| 1 | 阿童木 | 支持 | 支持 | 支持 | | 支持 | | 支持 | |
|
||||
| 2 | 猪猪网 | 支持 | 支持 | 支持 | | 支持 | | 支持 | |
|
||||
| 3 | 学校 | 支持 | 支持 | 支持 | | 支持 | | 支持 | 由于更新了防御盾,时灵时不灵 |
|
||||
| 4 | 1PT | 支持 | 支持 | 支持 | | 支持 | | 支持 | |
|
||||
| 5 | ASL | 支持 | 支持 | 支持 | | 支持 | | | 站点好像已死? |
|
||||
| 6 | CarPT | 支持 | 支持 | 支持 | | 支持 | | 支持 | |
|
||||
| 7 | 高清视界 | 支持 | 支持 | 支持 | | 支持 | | 支持 | |
|
||||
| 8 | 红豆饭 | 支持 | 支持 | 支持 | | 支持 | | 支持 | |
|
||||
| 9 | 时光 | 支持 | 支持 | 支持 | | 支持 | | 支持 | |
|
||||
| 10 | MTeam | 支持 | 支持 | 支持 | | 支持 | | 支持 | |
|
||||
| 11 | HDZONE | 支持 | 支持 | 支持 | | 支持 | | 支持 | |
|
||||
| 12 | 冬樱 | 支持 | 支持 | 支持 | | 支持 | | 支持 | |
|
||||
| 13 | 蚂蚁 | 支持 | 支持 | 支持 | | 支持 | | 支持 | |
|
||||
| 14 | 自由农场 | 支持 | 支持 | 支持 | | 支持 | | 支持 | |
|
||||
| 15 | 铂金学院 | 支持 | 支持 | 不支持 | | 支持 | | 支持 | |
|
||||
| 16 | 烧包 | 支持 | 无需 | 支持 | | 支持 | | 支持 | |
|
||||
| 17 | 海棠 | 支持 | 支持 | 支持 | | 支持 | | 支持 | |
|
||||
| 18 | | | | | | | | | |
|
||||
| 19 | 时间PTT | 支持 | 支持 | 支持 | | 支持 | | 支持 | |
|
||||
| 20 | 海带 | 支持 | 无需 | 支持 | | 支持 | | 支持 | |
|
||||
| 21 | 白兔 | 支持 | 支持 | 支持 | | 支持 | | 支持 | |
|
||||
| 22 | 芒果 | 支持 | 支持 | 支持 | | 支持 | | 支持 | |
|
||||
| 23 | 艾薇 | 支持 | 无需 | 支持 | | 支持 | | | 已死 |
|
||||
| 24 | 老师 | 支持 | 支持 | 支持 | | 支持 | | 支持 | |
|
||||
| 25 | 马杀鸡 | 支持 | 无需 | 支持 | | 支持 | | 支持 | |
|
||||
| 26 | 欧绅 | 支持 | 无需 | 支持 | | 支持 | | 支持 | |
|
||||
| 27 | 备胎 | 支持 | 无需 | 支持 | | 支持 | | 支持 | |
|
||||
| 28 | 观众 | 支持 | 支持 | 支持 | | 支持 | | 支持 | |
|
||||
| 29 | 丐帮 | 支持 | 支持 | 支持 | | 支持 | | 支持 | |
|
||||
| 30 | 明教 | 支持 | 支持 | 支持 | | 支持 | | 支持 | |
|
||||
| 21 | 天空HDSKY | 支持 | 支持 | 支持 | | 不支持 | | 支持 | |
|
||||
| 32 | 杜比 | 支持 | 支持 | 支持 | | 不支持 | | 支持 | |
|
||||
| 33 | 海胆 | 暂不支持 | 支持 | 支持 | | 不支持 | | 支持 | |
|
||||
| 34 | 海豹 | 不支持 | 无需 | 不支持 | | 不支持 | | | |
|
||||
| 35 | 明教 | 支持 | 支持 | 支持 | | 支持 | | 支持 | |
|
||||
| 36 | 梓喵 | 支持 | 支持 | 支持 | | 支持 | | 支持 | |
|
||||
| 37 | 城市 | 支持 | 支持 | 支持 | | 支持 | | 支持 | |
|
||||
| 38 | 铂金家 | 支持 | 支持 | 支持 | | 支持 | | 等待反馈 | |
|
||||
| 39 | HDVIDEO | 支持 | 支持 | 支持 | | 支持 | | 支持 | |
|
||||
| 40 | 吐鲁番 | | 无需 | 支持 | | | | 支持 | |
|
||||
| 41 | 月月frds | 支持 | 无需 | 支持 | | | | 支持 | |
|
||||
| 42 | TTG | | 支持 | | | | | 支持 | |
|
||||
| 43 | TLF | | 无需 | 支持 | | | | 支持 | |
|
||||
| 44 | discfan | | 支持 | 支持 | | | | 支持 | |
|
||||
| 45 | 南洋 | | 支持 | | | | | | |
|
||||
| 46 | 柠檬 | | 支持 | | | | | | |
|
||||
| 47 | 猫 | | 支持 | | | | | | |
|
||||
| 48 | opencd | | 暂不支持 | | | | | | |
|
||||
| 49 | 家园 | | 支持 | | | | | | |
|
||||
| 50 | 我堡 | | 支持 | 支持 | | | | | |
|
||||
| 51 | 好多油 | | 支持 | 支持 | | | | | |
|
||||
| 52 | 彩虹岛 | | 支持 | 支持 | | | | | |
|
||||
| 53 | 不可说 | | 支持 | | | | | | |
|
||||
| 54 | joyhd | | 无需 | | | | | | |
|
||||
| 55 | U2 | | 暂不支持 | | | | | | |
|
||||
| 56 | 兽 | | 支持 | | | | | | |
|
||||
| 57 | 憨憨 | 支持 | 支持 | 支持 | | | | | |
|
||||
9
Support/联系我/联系我.md
Normal file
9
Support/联系我/联系我.md
Normal file
@@ -0,0 +1,9 @@
|
||||
# 联系我
|
||||
|
||||
交流群(微信)
|
||||
|
||||

|
||||
|
||||
邮箱
|
||||
|
||||
[328176843@qq.com](mailto:328176843@qq.com "328176843@qq.com")
|
||||
234
Support/自行适配/自行适配.md
Normal file
234
Support/自行适配/自行适配.md
Normal file
@@ -0,0 +1,234 @@
|
||||
# 自行适配
|
||||
|
||||
### 通用规则
|
||||
|
||||
* 这里我做了NP架构站点的信息获取的通用XPATH
|
||||
|
||||
* 只要界面只是轻微改动的站点大部分能用,大家可以自行尝试一下,如果可以用,可以群里告诉我,我把站点加到支持列表
|
||||
|
||||
* 懂XPATH的大佬们可以参与一下,很简单的。
|
||||
|
||||
```python
|
||||
# 用户等级
|
||||
//table[@id="info_block"]//span/a[contains(@class,"_Name") and contains(@href,"userdetails.php?id=")]/@class
|
||||
U2: //img[contains(@src,"user")]/@src
|
||||
TTG: //td[contains(text(),"等级")]/following-sibling::td/text()
|
||||
# 用户ID
|
||||
//table[@id="info_block"]//span/a[contains(@class,"_Name") and contains(@href,"userdetails.php?id=")]/@href
|
||||
|
||||
ttg://h1/a[contains(@href,"userdetails.php?id=")]/@href
|
||||
|
||||
# 用户passkey
|
||||
//td[contains(text(),"Passkey")]/following-sibling::td[1]/text()
|
||||
//td[contains(text(),"密钥")]/following-sibling::td[1]/text()
|
||||
//td[contains(text(),"密匙")]/following-sibling::td[1]/text()
|
||||
观众://td[contains(text(),"密钥")]/following-sibling::td[1]/span/text()
|
||||
U2://td[contains(text(),"密钥")]/following-sibling::td[1]/span/@data-content
|
||||
# 分享率
|
||||
//font[@class="color_ratio"][1]/following-sibling::text()[1]
|
||||
|
||||
TTG: //font[contains(text(),"分享率 ")][1]/following-sibling::font[1]/text()[1]
|
||||
U2://span[contains(text(),"分享率")][1]/following-sibling::text()[1]
|
||||
南洋、芒果://img[@alt="Ratio"][1]/following-sibling::text()[1]
|
||||
|
||||
# 魔力值
|
||||
//a[@href="mybonus.php"]/following-sibling::text()[1]
|
||||
U2: //a[@href="ucoin.php"]/following-sibling::span[1]//text()
|
||||
南洋、TTG: //a[contains(@href,"mybonus.php")]/text()[1]
|
||||
joyhd://a[@href="usebonus.php"]/following-sibling::text()[1]
|
||||
# 时魔
|
||||
//div[contains(text(),"每小时")]/text()[1]
|
||||
mt://td[contains(text(),"每小")]/text()[1]
|
||||
U2: //td[@id="outer"]//td[@class="text"]/text()
|
||||
TTG: //td[contains(text(),"总计")]/following-sibling::td/text()
|
||||
# 做种积分
|
||||
//font[@class="color_bonus" and contains(text(),"积分")]/following-sibling::text()[1]
|
||||
|
||||
TTG => HP:
|
||||
观众://a[contains(@href,"blackjack.php")]/following-sibling::text()[1]
|
||||
|
||||
# 邀请
|
||||
//span/a[contains(@href,"invite.php?id=")]/following-sibling::text()[1]
|
||||
|
||||
TTG: //a[contains(@href,"invite.php")]/span/text()[1]
|
||||
南洋、芒果://span/a[contains(@href,"invite.php")]/text()[1]
|
||||
|
||||
# 上传量
|
||||
//font[@class="color_uploaded"]/following-sibling::text()[1]
|
||||
TTG://font[contains(text(),"上传量")]/following-sibling::font[1]/a/text()[1]
|
||||
U2: //span[@class="color_uploaded"]/following-sibling::text()[1]
|
||||
# 下载量
|
||||
//font[@class="color_downloaded"]/following-sibling::text()[1]
|
||||
U2: //span[@class="color_downloaded"]/following-sibling::text()[1]
|
||||
TTG://font[contains(text(),"下载量")]/following-sibling::font[1]/a/text()[1]
|
||||
# 当前做种数
|
||||
### <img class="arrowup" alt="Torrents seeding" title="当前做种" src="pic/trans.gif">
|
||||
//img[@class="arrowup"][1]/following-sibling::text()[1]
|
||||
南洋://img[@alt="Torrents seeding"][1]/following-sibling::text()[1]
|
||||
TTG://img[contains(@title,"做种中")]/following-sibling::font[1]/span/text()[1]
|
||||
U2: .//a[contains(@href,"#seedlist")]//text()
|
||||
# 当前下载数
|
||||
//img[@class="arrowdown"][1]/following-sibling::text()[1]
|
||||
|
||||
南洋://img[@alt="Torrents leeching"][1]/following-sibling::text()[1]
|
||||
TTG://img[contains(@title,"下载中")]/following-sibling::font[1]/span/text()[1]
|
||||
# HR
|
||||
//a[@href="myhr.php"]//text()
|
||||
|
||||
# 邮件
|
||||
20220911更新
|
||||
//a[@href="messages.php"]/font[contains(text(),"条")]/text()[1]
|
||||
|
||||
//a[@href="messages.php"]/font/text()[1]
|
||||
|
||||
TTG : //img[@alt="inbox"]/parent::a[contains(@href,"messages.php")]/following-sibling::text()[1]
|
||||
|
||||
# 注册日期
|
||||
//td[contains(text(),"加入")]/following-sibling::td[1]//span/@title
|
||||
U2://td[contains(text(),"加入")]/following-sibling::td[1]//time/@title
|
||||
TTG: //td[contains(text(),"注册日期")]/following-sibling::td[1]/text()
|
||||
|
||||
# 最近活动日期
|
||||
//td[contains(text(),"最近")]/following-sibling::td[1]//span/@title
|
||||
U2: //td[contains(text(),"最近")]/following-sibling::td[1]//time/@title
|
||||
TTG://td[contains(text(),"上次访问")]/following-sibling::td[1]/text()
|
||||
|
||||
# 当前做种记录数、做种体积 pop(0)去除标题行,len获取记录数,获取的体积相加为做种体积
|
||||
//tr/td[4]
|
||||
|
||||
U2/mt/joyhd://tr/td[3]
|
||||
|
||||
|
||||
|
||||
# 种子表格
|
||||
//table[@class="torrents"]/tr
|
||||
|
||||
# 种子名称 name_rule
|
||||
.//td[@class="embedded"]/a/b//text()
|
||||
ttg: .//div[@class="name_left"]/a/b/span/text()
|
||||
|
||||
# 种子标题
|
||||
.//td[@class="embedded"]/a[contains(@href,"detail")]/following::text()[1]
|
||||
ttg: .//div[@class="name_left"]/a/b/text()[1]
|
||||
南洋:.//td[@class="embedded"]/a[contains(@href,"detail")]/parent::td/text()
|
||||
joyhd:.//td[@class="embedded"]/a[contains(@href,"detail")]/following::text()[2]
|
||||
# 详情页
|
||||
.//td[@class="embedded"]/a[contains(@href,"detail")]/@href
|
||||
ttg: .//div/a[contains(@href,"/t/")]/@href
|
||||
# 分类
|
||||
.//td[@class="rowfollow nowrap"][1]/a[1]/img/@title
|
||||
.//td[@class="rowfollow nowrap"][1]/a[1]/img/@alt
|
||||
.//td[@class="rowfollow nowrap"][1]/a[1]/img/@class
|
||||
ttg: .//img[contains(@src,"cate")]/@alt
|
||||
joyhd:.//td[@class="rowfollow nowrap"][1]/span/a[1]/img/@class
|
||||
# 海报
|
||||
无
|
||||
# 首页行内下载链接 magnet 链接 magnet_url
|
||||
.//a[contains(@href,"download.php?id=")]/@href
|
||||
ttg: .//img[contains(@class,"dl_img")]/parent::a/@href
|
||||
# 详情页下载链接
|
||||
.//a[contains(@href,"download.php?") and contains(text(),"右键")]/@href
|
||||
南洋://a[contains(@href,"download.php?") and contains(text(),"右键")]/@href
|
||||
月月: .//input[@id="download_link"]/@value
|
||||
TTG://a[contains(text(),"点击复制")]/@href
|
||||
吐鲁番:.//a[contains(@href,"download.php?id=") and contains(@href,"passkey")]/@href
|
||||
|
||||
老师:.//a[contains(@href,"download.php?downhash=")]/@href
|
||||
|
||||
# 文件大小
|
||||
.//td[5]/text()
|
||||
# HR
|
||||
无
|
||||
# 促销
|
||||
# .//div/img[contains(@class,"pro_")]/@alt
|
||||
.//img[contains(@class,"pro_")]/@alt
|
||||
ttg: .//img[contains(@src,"free")]/@alt
|
||||
吐鲁番: .//img[contains(@class,"pro_")]/@alt
|
||||
# 或许可以为默认?
|
||||
joyhd:.//img[contains(@class,"free")]/@alt
|
||||
# 促销结束时间
|
||||
# .//div/img[contains(@class,"pro_")]/@onmouseover
|
||||
.//img[contains(@class,"pro_")]/following::font/span/@title
|
||||
吐鲁番:.//img[contains(@class,"pro_")]/following::span[1]/@title
|
||||
|
||||
# 发布时间
|
||||
.//td[4]/span/@title
|
||||
南洋:.//td[4]/text()
|
||||
|
||||
# 做种人数
|
||||
.//a[contains(@href,"#seeders")]/text()
|
||||
.//a[contains(@href,"#seeders")]//text()
|
||||
ttg: .//a[contains(@href,"&toseeders")]//text()
|
||||
# 下载人数,无结果的为0
|
||||
.//a[contains(@href,"#leechers")]/text()
|
||||
.//a[contains(@href,"#leechers")]//text()
|
||||
# 完成人数
|
||||
.//a[contains(@href,"viewsnatches")]//text()
|
||||
ttg: .//td[8]/text()[1]
|
||||
# 平均完成进度
|
||||
.//tr/td[9]/nobr/text()
|
||||
|
||||
吐鲁番:.//tr/td[8]/nobr/text()
|
||||
# 平均下载速度
|
||||
.//b[contains(text(),"下载者")]/parent::font/following-sibling::table/tr/td[6]/nobr/text()
|
||||
|
||||
# hash
|
||||
//td[@class="no_border_wide"]/b[contains(text(),"Hash 码")]/following::text()[1]
|
||||
//td/b[contains(text(),"Hash")]/following::text()[1]
|
||||
```
|
||||
|
||||
### 使用教程
|
||||
|
||||
1. 登录站点,进入个人主页
|
||||
|
||||
2. F12打开开发者工具,选择元素选项,在内容上点一下
|
||||
|
||||

|
||||
|
||||
3. ctrl+F或者command+F打开查找框
|
||||
|
||||

|
||||
|
||||
4. 把XPATH规则填入进去按回车,后面会显示当前找到了几条元素,如果是1/1,恭喜,规则可以用,如果是0就是没找到,有很多条就是有很多规则相同的元素,需要自行分析一下修改规则,上面示例中就是在种子详情页获取种子下载链接的Xpath(获取页面中的a链接的网址,指定a链接的网址中包含download.php和passkey字段)
|
||||
|
||||
> tips:
|
||||
|
||||
> xpath查找时,浏览器要识别tbody,代码中需要将tbody去掉
|
||||
|
||||
> /表示从根节点开始,//开始表示全文查找,./代表当前节点开始找,获取个人数据可以用//
|
||||
|
||||
## 自行测试
|
||||
|
||||
1. 打开PT站点管理 => 站点信息
|
||||
|
||||
2. 填入站点名称、站点网址(https\://\****.***/,一定要保留最后的斜杠)以及站点图标网址(可以直接填‘favicon.ico’)
|
||||
|
||||

|
||||
|
||||
1. 选择功能,签到、拉取个人数据、拉取首页种子与搜索(暂未开发),测试站点的话只需要勾选签到与拉取个人数据,因站点页面有差异,拉取种子基本不可用,但是可以尝试
|
||||
|
||||

|
||||
|
||||
1. 剩下的信息都有默认值,可以直接保存,当然如果你懂得XPATH,可以先自行在网站页面上使用通用规则测试一下。
|
||||
|
||||
## 添加站点
|
||||
|
||||
1. 打开 PT站点管理 => 我的站点
|
||||
|
||||

|
||||
|
||||
1. 选择要添加的站点,按要求填入uid,passkey与cookie,其他保持默认保存即可
|
||||
|
||||

|
||||
|
||||
## 功能测试
|
||||
|
||||
1. 在我的站点页面,选中要测试的站点,点击签到或者更新数据或拉取种子(一次只能点一个,不然数据库会报错)
|
||||
|
||||

|
||||
|
||||
2. 成功的会有返回成功信息,错误的会在右上角的小弹窗里报错,我有时候会忘记关掉测试代码,可能会跳出一个黄色页面,类似于下面这个图片,里面直接指定了那一行有错,这个图片就是说程序在运行该文件第38行时出现了错误
|
||||
|
||||

|
||||
|
||||
3. 无论成功或者失败,都可以在群里反馈给我,我会及时更新文档,以及对相应的站点进行支持。
|
||||
32
Support/通知/通知.md
Normal file
32
Support/通知/通知.md
Normal file
@@ -0,0 +1,32 @@
|
||||
# 通知
|
||||
|
||||
### 支持的通知方式
|
||||
|
||||
* [x] 企业微信通知,可信IP可以百度IP,将获取到的IP填进去
|
||||
|
||||
* [x] wxpusher
|
||||
|
||||
* [x] pushdeer
|
||||
|
||||
* [x] bark
|
||||
|
||||
### 添加教程
|
||||
|
||||
1. 打开计划任务=>通知推送
|
||||
|
||||
2. 点击增加,选择你需要的通知方式
|
||||
|
||||

|
||||
|
||||
3. 根据需要填写相关API信息对应关系如下,留空的无需填写
|
||||
|
||||
| | | | | |
|
||||
| ------- | ------ | --------- | ------ | -------- |
|
||||
| | 企业微信 | WxPusher | Bark | PushDeer |
|
||||
| id | 企业ID | 应用名称(可不填) | | |
|
||||
| secret | Secret | token | Token | token |
|
||||
| app\_id | 应用ID | app\_id | | |
|
||||
| user | 接收者 | 用户uid | | |
|
||||
| server | | | 自定义服务器 | 自定义服务器 |
|
||||
|
||||
4. 如需使用对应通知,记得勾选开启哦。
|
||||
57
Support/错误处理/错误处理.md
Normal file
57
Support/错误处理/错误处理.md
Normal file
@@ -0,0 +1,57 @@
|
||||
# 错误处理
|
||||
|
||||
#### 无法登陆、更新出错之提示密码错误处理
|
||||
|
||||
1. 第一次登录修改账号密码之后,一定要记牢了,不小心删除数据库文件也会报密码错误,流程都是相似的,自行琢磨一下
|
||||
|
||||
2. 更新出错再第3步跳转到第5步进行即可
|
||||
|
||||
#### 这是命令行方式处理
|
||||
|
||||
1. 进入宿主机命令行,进入方向向下找
|
||||
|
||||
2. 找到容器id,即container id
|
||||
|
||||

|
||||
|
||||
1. 进入容器命令行
|
||||
|
||||
`docker exec -it 9a1c6bdafe9a /bin/bash`
|
||||
|
||||
2. 进入项目文件夹
|
||||
|
||||
`cd /var/www/html/ptools`
|
||||
|
||||
3. 创建用户或修改密码
|
||||
|
||||
提醒:输入密码无回显,即无\*\* \*,输入完确认即可
|
||||
|
||||
修改密码命令:`python manage.py changepassword 你的用户名`
|
||||
|
||||
创建用户命令:`python manage.py createsuperuser`
|
||||
|
||||
4. 如果是更新页面出错,执行命令:
|
||||
|
||||
`git pull && python manage.py migrate`
|
||||
|
||||
5. 然后手动访问(记得改成你自己的地址):[http://127.0.0.1:8000/tasks/do\_update](http://127.0.0.1:8000/tasks/do_update "http://127.0.0.1:8000/tasks/do_update")
|
||||
|
||||
#### 群晖进入终端
|
||||
|
||||
1. 在容器详情中进入终端机,点击新增,即可在右侧输入命令,之后从上方第三步开始
|
||||
|
||||

|
||||
|
||||

|
||||
|
||||
#### 威联通进入终端
|
||||
|
||||
1. 威联通进入容器界面后,点击终端机即可进入终端界面,之后也从上方第三步开始
|
||||
|
||||

|
||||
|
||||
#### unraid进入终端
|
||||
|
||||

|
||||
|
||||

|
||||
7
Support/镜像的运行机制/镜像的运行机制.md
Normal file
7
Support/镜像的运行机制/镜像的运行机制.md
Normal file
@@ -0,0 +1,7 @@
|
||||
# 镜像的运行机制
|
||||
|
||||
1. 为了压缩镜像体积,整个镜像内,[我只添加了一个文件start.sh](http://xn--start-fg1hyjjzs5a51yytdfy2diojqy3a.sh "我只添加了一个文件start.sh"),这个文件的作用就是从gitee下载ptools的代码,并安装依赖,所以第一次启动时间会比较长,请耐心等待
|
||||
|
||||
2. 第一次启动以后,依赖就安装完了,但是以后每次启动都会运行一遍依赖检测,一是更新依赖,二是新代码可能会增加新的依赖,但耗时就很短了,不用担心每次启动都要很久
|
||||
|
||||
3. 更新代码时会备份数据库,所以不必担心数据会出问题
|
||||
127
readme.md
127
readme.md
@@ -1,127 +0,0 @@
|
||||
# pt助手开发
|
||||
|
||||
[](https://github.com/newpanjing/simpleui)
|
||||
|
||||
### 基本信息
|
||||
|
||||
1. 技术栈:Docker、Python、Sqlite3,celery
|
||||
2. 开发工具:pycharm
|
||||
3. 部署方式:docker-compose部署
|
||||
4. 用到的Python包:
|
||||
```bash
|
||||
# DJango后台美化
|
||||
pip install django-simpleui
|
||||
# 汉字简繁转化
|
||||
pip install opencc
|
||||
# 破cf盾
|
||||
pip install cloudscraper
|
||||
# django定时任务
|
||||
pip install django-apscheduler
|
||||
# django redis支持
|
||||
pip install django-redis
|
||||
# 下载器接口
|
||||
pip install transmission-rpc qbittorrent-api deluge-client
|
||||
```
|
||||
|
||||
### 功能实现
|
||||
|
||||
| 日期 | 功能 | 实现 |
|
||||
| ------ | ------------------------------------------------------------------------------------ | ------------------------------------------------------------------------------------------- |
|
||||
| 0717 | 站点管理(内附爬虫规则、站点授权信息) | 已实现,支持站点见下表 |
|
||||
| 0718 | 种子信息抓取并保存 | 已实现 |
|
||||
| 0719 | 下载器管理 | 已实现,目前仅支持Transmission,qBittorrent下载器添加任务不返回任务信息,需迂回,容后处理 |
|
||||
| 0720 | 推送种子到下载器 | 已实现 |
|
||||
| 0721 | 推送种子后下载任务与种子信息关联 | 已关联,但目前仅支持Tr |
|
||||
| 0725 | 实现可签到站点的签到功能,支持一键多站签到 | 已实现 |
|
||||
| 0729 | 实现站点个人数据抓取,天空个人主页盾比较强力,目前迂回获取数据,不是很全 | |
|
||||
| 0731 | 获取信息时直接签到(如果没有当天数据或者当天数据中签到为否,则执行签到) | |
|
||||
| 0801 | 多线程开发 | 已实现 |
|
||||
| 0802 | 重构部分代码,将用户数据与站点配置文件分离,防止误操作 | 已完成 |
|
||||
| 0805 | docker部署 | 已实现 |
|
||||
| 0806 | 定时任务 | 已实现 |
|
||||
| 0808 | 通知服务 | 已实现,企业微信需要可信IP,可能需要自行添加 |
|
||||
| - | 实时监控种子上传下载信息(开发下载器主页,通过hash与种子关联,并获取种子促销信息) | 未开发 |
|
||||
| - | 后台推送种子信息 | 计划内,未开发 |
|
||||
|
||||
### 更新日志
|
||||
- > 2022.08.13
|
||||
- > -> 正式命名为PTools,感谢群友
|
||||
- > -> 支持铂金家
|
||||
- > -> 提供了通用配置,可自行添加站点(网站细节不同,不保证能用)
|
||||
- > -> 支持数据导入导出
|
||||
- > -> 提供docker,支持映射数据库文件
|
||||
- > 2022.08.12
|
||||
- > -> 优化签到信息显示:无签到功能的:无需,已签到:v,未签到:x
|
||||
- > -> 优化获取个人数据提示,返回信息加上数据
|
||||
- > -> 修复部分不能访问个人主页页面导致签到失败的bug
|
||||
- > -> 增加时魔显示
|
||||
- > 2022.08.10
|
||||
- > -> 增加HD天空验证码签到功能开关
|
||||
- > -> 调整数据库,历次个人数据展示到我的站点详情页
|
||||
- > 2022.08.08
|
||||
- > -> 对目前已完成功能进行优化,并清理冗余代码
|
||||
- > -> 打包新版Docker镜像并推送
|
||||
- > 2022.08.07
|
||||
- > -> 实现企业微信通知,需要自行抓取个人公网IP,
|
||||
- > 2022.08.05
|
||||
- > -> 自动化代码部署完毕,实现签到、拉取个人数据以及拉取首页促销种子的自动化
|
||||
- > 2022.08.03
|
||||
- > -> 获取个人数据的代码已经改造完毕
|
||||
- > -> 调整抓取种子的代码,降低对数据库的消耗
|
||||
- > -> 调整代码后,sqlite3数据库已经满足需求,已切回sqlite3
|
||||
- > 2022.08.02
|
||||
- > -> 重构部分代码,将用户数据与站点配置文件分离,避免用户误操作
|
||||
- > -> 增加排序ID,用户数据根据站点排序进行排序
|
||||
- > 2022.08.01
|
||||
- > -> 切换使用Mysql数据库,性能瓶颈问题已解决
|
||||
- > 2022.07.31
|
||||
- > -> 信息抓取使用多线程,大幅度降低等待时间,但是在数据库写入时Sqlite3本地数据库遇到性能瓶颈,出现无法写入的bug
|
||||
|
||||
### 站点支持列表
|
||||
|
||||
> 2022.08.03支持列表,根本本人现有站点数据整理
|
||||
|
||||
| 序号 | 站点 | 获取种子 | 签到 | 个人数据 | 推送种子 | 备注 |
|
||||
| ------ | ------------------ | ---------- | ------ | ---------- | ---------- | -------------------------------------- |
|
||||
| 1 | 阿童木 | 支持 | 支持 | 支持 | 支持 | |
|
||||
| 2 | 猪猪网 | 支持 | 支持 | 支持 | 支持 | |
|
||||
| 3 | 学校 | 支持 | 支持 | 支持 | 支持 | 由于更新了防御盾,时灵时不灵 |
|
||||
| 4 | 1PT | 支持 | 支持 | 支持 | 支持 | |
|
||||
| 5 | ASL | 支持 | 支持 | 支持 | 支持 | |
|
||||
| 6 | CarPT | 支持 | 支持 | 支持 | 支持 | |
|
||||
| 7 | 高清视界HDArea | 支持 | 支持 | 支持 | 支持 | |
|
||||
| 8 | 红豆饭HDFans | 支持 | 支持 | 支持 | 支持 | |
|
||||
| 9 | 时光HDTIME | 支持 | 支持 | 支持 | 支持 | |
|
||||
| 10 | MTeam | 支持 | 支持 | 支持 | 支持 | |
|
||||
| 11 | HDZONE | 支持 | 支持 | 支持 | 支持 | |
|
||||
| 12 | 冬樱WinterSakura | 支持 | 支持 | 支持 | 支持 | |
|
||||
| 13 | 蚂蚁HDMayi | 支持 | 支持 | 支持 | 支持 | |
|
||||
| 14 | 自由农场 | 支持 | 支持 | 支持 | 支持 | |
|
||||
| 15 | 铂金学院 | 支持 | 支持 | 不支持 | 支持 | |
|
||||
| 16 | 烧包 | 支持 | 无需 | 支持 | 支持 | |
|
||||
| 17 | 海棠 | 支持 | 支持 | 支持 | 支持 | |
|
||||
| 18 | 欧神 | 支持 | 支持 | 支持 | 支持 | |
|
||||
| 19 | 时间PTT | 支持 | 支持 | 支持 | 支持 | |
|
||||
| 20 | 海带 | 支持 | 无需 | 支持 | 支持 | |
|
||||
| 21 | 白兔 | 支持 | 支持 | 支持 | 支持 | |
|
||||
| 22 | 芒果 | 支持 | 支持 | 支持 | 支持 | |
|
||||
| 23 | 艾薇 | 支持 | 无需 | 支持 | 支持 | |
|
||||
| 24 | 老师 | 支持 | 支持 | 支持 | 支持 | |
|
||||
| 25 | 马杀鸡 | 支持 | 无需 | 支持 | 支持 | |
|
||||
| 26 | 欧绅 | 支持 | 无需 | 支持 | 支持 | |
|
||||
| 27 | 备胎 | 支持 | 无需 | 支持 | 支持 | |
|
||||
| 28 | 观众 | 支持 | 支持 | 支持 | 支持 | |
|
||||
| 29 | 丐帮 | 支持 | 支持 | 支持 | 支持 | |
|
||||
| 30 | 明教 | 支持 | 支持 | 支持 | 支持 | |
|
||||
| 21 | 天空HDSKY | 支持 | 支持 | 支持 | 不支持 | 个人主页加盾,暂时无法突破,迂回处理 |
|
||||
| 32 | 杜比 | 支持 | 支持 | 支持 | 不支持 | |
|
||||
| 33 | 海胆 | 暂不支持 | 支持 | 支持 | 不支持 | |
|
||||
| 34 | 海豹 | 不支持 | 无需 | 不支持 | 不支持 | |
|
||||
| 35 | 明教 | 支持 | 支持 | 支持 | 支持 | |
|
||||
|
||||
### 捐助记录
|
||||
|
||||
- ## 感谢大佬捐助支持本项目!!!
|
||||
- > viichien 大佬第一个捐助本项目,使我更有动力继续写下去!
|
||||
|
||||
>
|
||||
Reference in New Issue
Block a user